
Top 10 Features
Quickly
compares SQLite schema: Tables/Columns, Triggers, Views, Indexes.
Record
by record data comparison between each file. [No Primary Key Required]
Colorized
SQL and Data highlighting makes it easy to see changed SQL and data.
Optimized
for analyzing undocumented or poorly documented SQLite schemas.
Fast
in-memory schema comparison - runs fast even on older computers.
Cross-platform
compatibility with macOS and Windows.
The
only SQLite comparison tool on the market - no need to write your own
tool.
Instantly
drill-down to see comparison details for SQL and data.
Easy
to use Drag & Drop interface.
Economical
single-user license includes macOS and Windows software.
Description
SQLite Diff is a graphical comparison tool for SQLite
database files, comparing both the schema and the data. Schema results
include comparisons of tables/columns, triggers, indexes and views.
Changed SQL code including trigger SQL, index creation SQL, view creation
SQL code and changed data records are displayed with yellow highlighting
to make it easier to see the differences between the compared files.
SQLite
Schema Comparison
Comparing two SQLite database files is as simple as dragging
and dropping the files onto SQLite Diff and pressing the Compare button.
The schemas of each file are compared and the results are displayed
in a few seconds. Clicking each object (Table, Trigger, View or Index)
instantly displays the detailed results for the selected object.
SQLite
Table Comparison
|
SQLite Diff first compares lists of tables by name between the
two database files.
Then the column names are compared between between the two
SQLite database files.
The Diff Results column shows a comparison result symbol for
each table/column:
= Object Matches
+ Object Added
- Object Deleted
~ Object Changed
|
 |
| |
Table Comparison Results |
| |
|

SQLite
Trigger Comparison
|
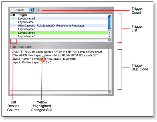
SQLite Diff first compares lists of triggers by name between
the two database files.
Then the trigger creation SQL code is compared for triggers
having the same name within both of the SQLite database files.
Changed trigger SQL code is displayed with yellow background,
as shown in this first screenshot.
|
 |
| |
Trigger Comparison Results - Showing
Changed SQL Highlighting |
| |
|
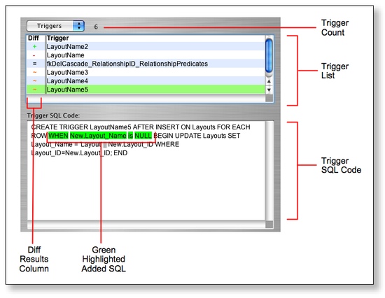
| Add trigger SQL code is displayed with a green background,
as shown in this screenshot. The green text background means that
the highlighted SQL code was added to the trigger in the 2nd database
file. |
 |
| |
Trigger Comparison Results - Showing Added
SQL Highlighting
|
SQLite
Index Comparison
|
SQLite Diff first compares lists of indexes by name between
the two database files.
Then the index creation SQL code is compared for indexes having
the same name within both of the SQLite database files.
Changed, added or deleted index creation SQL code is displayed
with a colorized background in order to make it easy to spot
changes.
|
 |
| |
Index Comparison Results |
| |
|

SQLite
View Comparison
|
SQLite Diff first compares lists of views by name between
the two database files.
Then the view creation SQL code is compared for views having
the same name within both of the SQLite database files.
Changed, added or deleted view creation SQL code is displayed
with a colorized background in order to make it easy to spot
changes.
|
 |
| |
View Comparison Results |
| |
|

SQLite
Data Comparison
|
SQLite Diff uses the SQLite ROWID value to compare each record
between each of the database files.
The tables list contains summary info displaying the difference
count and number of records found in each source database
file.
Clicking on an individual table displays the added/deleted/changed
records as a comparison between first database (DB1) and the
second database file (DB2).
|
 |
| |
Data Comparison Results - Highlighting
of Added Records |
| |
|
| Changed records are listed with two
rows of information. A row of info is shown for DB1 and DB2
and the changed data is displayed with yellow highlighting. |
 |
| |
Data Comparison Results - Highlighting
of Changed Records
|

